Как перенести базу пользователей чат-бота из другого конструктора чат-ботов в Chatforma
ИНСТРУКЦИИ CHATFORMA
Рассмотрим на примере переноса базы с BotHelp
Файл с загружаемой базой пользователей должен быть в формате CSV объемом не более 5 мегабайт и не более 1000 строк. То есть одновременно можно загрузить не более 1000 пользователей из одного файла. Последовательно можно загружать несколько файлов. Файл должен состоять из двух столбцов: ChatId и имени пользователя без строки с заголовком. ChatId должен отделяться от имени пользователя запятой.
Шаг 1
Заходим в BotHelp и выбираем бот, из которого нужно выгрузить пользователей
Шаг 2
Выгружаем подписчиков. Для этого нажимаем "Экспорт пользователей". Далее в всплывающем окне выбираем "Экспортировать со всеми пользовательскими полями" и нажимаем "Экспорт".
Шаг 3
Скачиваем файл
Шаг 4
Открываем файл в программе Open Office Calc (если у вас нет данной программы ее можно легко скачать на https://www.openoffice.org/ru/). Ставим необходимые галочки и нажимаем "OK".
Шаг 5
В открывшейся таблице удаляем все столбцы, кроме "Id" и "Имя". Строку с заголовком тоже удаляем. Сохраняем и закрываем файл.
Шаг 6
Необходимо открыть этот же файл в программе "Блокнот". Для этого нажимаем в папке "Загрузки" на файл и выбираем "Открыть с помощью", далее "Блокнот".
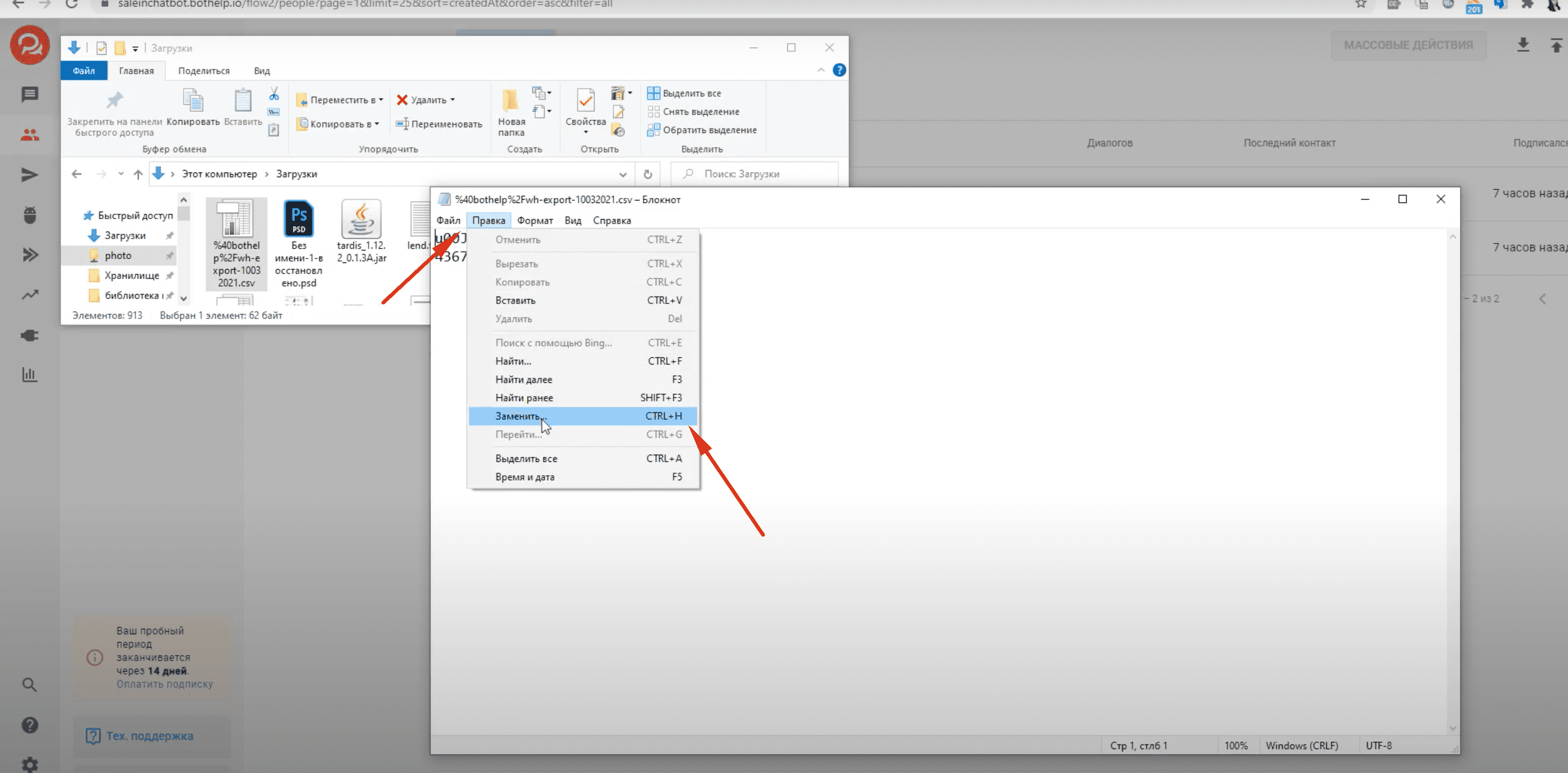
Шаг 7
В файле точку с запятой между Id и именем необходимо заменить на запятую. Для этого нажимаем "Правка" и "Заменить".
В строку "Что" ставим ";"
В строку "Чем" ставим ","
Далее нажимаем "Заменить все"
Сохраняем и закрываем этот файл.
Шаг 8:
Далее "Каналы" и удаляем канал.
В BotHelp необходимо отвязать бота. Для этого переходим обратно в Bothelp и нажимаем "Настройки"
Шаг 9:
В Botfather ищем token бота, который отвязали в Bothelp и копируем его
Шаг 10:
Переходим в Chatforma, в тот бот, в который хотим загрузить базу пользователей. Далее переходим в "Настройки" и в разделе "Конфигурация" вставляем скопированный ранее token. Сохраняем.
Шаг 11
Переходим в раздел "Пользователи" и нажимаем "Импорт"
Шаг 12
Загружаем файл, который ранее редактировали в Блокноте. Нажимаем "Создать"
Шаг 13
Пользователь загружен, теперь вы можете отправлять ему рассылки